Developer Guide
Table of Contents
- Acknowledgements
- Setting Up, Getting Started
- Design
- Implementation
- Documentation
- Appendix: Requirements
Acknowledgements
- SociaLite is adapted from SE-Education’s AddressBook Level-3.
- GUI tests are adapted from
src/test/java/guitests/of SE-Education’s AddressBook Level-4.
Setting Up, Getting Started
Refer to the guide Setting Up and Getting Started.
Design
.puml files used to create diagrams in this document can be found in the diagrams folder. Refer to the PlantUML Tutorial at se-edu/guides to learn how to create and edit diagrams.
Architecture

The Architecture Diagram given above explains the high-level design of the App.
Given below is a quick overview of main components and how they interact with each other.
Main components of the architecture
Main has two classes called Main and MainApp. It is responsible for,
- At app launch: Initializes the components in the correct sequence, and connects them with each other.
- At shut down: Shuts down the components and invokes cleanup methods where necessary.
Commons represents a collection of classes used by multiple other components.
The rest of the App consists of four components.
-
UI: The UI of the App. -
Logic: Parses and executes the appropriate command according to the user’s input. -
Model: Holds the data of the App in memory. -
Storage: Reads data from, and writes data to, the hard disk.
How the architecture components interact with each other
The Sequence Diagram below shows how the components interact with each other for the scenario where the user issues the command delete 1.

Each of the four main components (also shown in the diagram above),
- defines its API in an
interfacewith the same name as the Component. - implements its functionality using a concrete
{Component Name}Managerclass (which follows the corresponding APIinterfacementioned in the previous point.
For example, the Logic component defines its API in the Logic.java interface and implements its functionality using the LogicManager.java class which follows the Logic interface. Other components interact with a given component through its interface rather than the concrete class (reason: to prevent outside component’s being coupled to the implementation of a component), as illustrated in the (partial) class diagram below.

The sections below give more details of each component.
UI component
The UI component interacts with other components of SociaLite, and uses the JavaFX UI framework to render a GUI.
The API of this component is specified in Ui.java.

The UI consists of a MainWindow that is made up of parts, including CommandBox, ResultDisplay, PersonListPanel, StatusBarFooter, etc. All the parts, as well as the MainWindow, inherit from the abstract UiPart class which captures the commonalities between classes that represent parts of the visible GUI. The layout of these UI parts are defined in matching .fxml files that are in the src/main/resources/view folder. For example, the layout of the MainWindow is specified in MainWindow.fxml.
The UI component,
- executes user commands using the
Logiccomponent. - listens for changes to
Modeldata so that the UI can be updated with the modified data. - keeps a reference to the
Logiccomponent, because theUIrelies on theLogicto execute commands. - depends on some classes in the
Modelcomponent, as it displaysPersonobject residing in theModel.
The PersonCard part also has a reference to the MainWindow to provide improved user feedback via the main window after user interactions which do not execute a command using Logic.
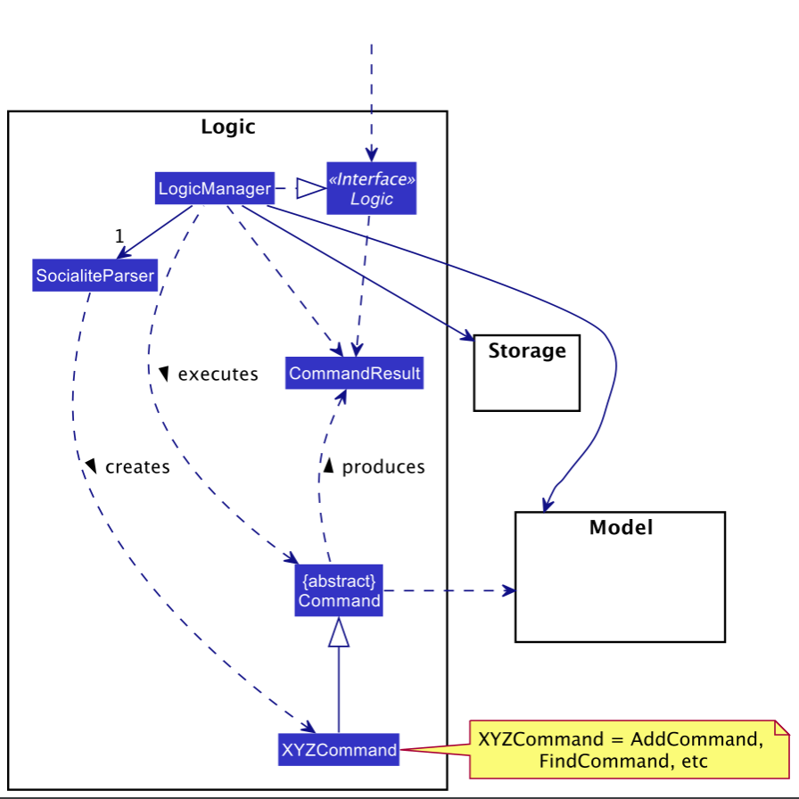
Logic component
API : Logic.java
Here’s a (partial) class diagram of the Logic component:

How the Logic component works:
- When
Logicis called upon to execute a command, it uses theSocialiteParserclass to parse the user command. - This results in a
Commandobject (more precisely, an object of one of its subclasses e.g.,AddCommand) which is executed by theLogicManager. - The command can communicate with the
Modelwhen it is executed (e.g. to add a person). - The result of the command execution is encapsulated as a
CommandResultobject which is returned fromLogic.
The Sequence Diagram below illustrates the interactions within the Logic component for the execute("delete 1") API call.

DeleteCommandParser should end at the destroy marker (X) but due to a limitation of PlantUML, the lifeline reaches the end of diagram.
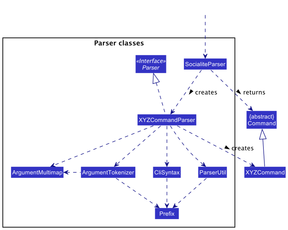
Here are the other classes in Logic (omitted from the class diagram above) that are used for parsing a user command:

How the parsing works:
- When called upon to parse a user command, the
SocialiteParserclass creates anXYZCommandParser(XYZis a placeholder for the specific command name e.g.,AddCommandParser) which uses the other classes shown above to parse the user command and create aXYZCommandobject (e.g.,AddCommand) which theSocialiteParserreturns back as aCommandobject. - All
XYZCommandParserclasses (e.g.,AddCommandParser,DeleteCommandParser, …) inherit from theParserinterface so that they can be treated similarly where possible e.g, during testing.
Model component
API : Model.java

The Model component,
- stores the contact list data i.e., all
Personobjects (which are contained in aUniquePersonListobject). - stores the currently ‘selected’
Personobjects (e.g., results of a search query) as a separate filtered list which is exposed to outsiders as an unmodifiableObservableList<Person>that can be ‘observed’ e.g. the UI can be bound to this list so that the UI automatically updates when the data in the list change. - stores a
UserPrefsobject that represents the user’s preferences. This is exposed to the outside as aReadOnlyUserPrefsobjects. - does not depend on any of the other three components (as the
Modelrepresents data entities of the domain, they should make sense on their own without depending on other components)
Storage component
API : Storage.java

The Storage component,
- can save contact list data, user preference data and command history data in json format, and read them back into corresponding objects.
- inherits from
ContactListStorage,UserPrefsStorage,CommandHistoryStorageandProfilePictureStoragewhich means it can be treated as any one (if the functionality of only one is needed). - depends on some classes in the
Modelcomponent (because theStoragecomponent’s job is to save/retrieve objects that belong to theModel)
Common classes
Classes used by multiple components are in the socialite.commons package. These include:
-
core: General classes which deal with storage of SociaLite configuration and GUI settings, logging and commonly used messages. TheIndexclass is also used widely to manage references to specific items in the contact list. -
exceptions: Common exceptions used throughout SociaLite. -
util: Utility methods pertaining to collections, files, JSON, strings, etc.
Implementation
This section describes some noteworthy details on how certain features are implemented.
Help Command
In order to simplify the error messages displayed via the GUI whenever a user enters an invalid command or non-conforming command format,
the display of in-app guidance and help messages has been abstracted away from the specific command. As a result, the existing HelpCommand was
revamped and expanded to display in-app guidance, consisting of the following details for a specified command:
- Overview of specified command’s function
- Acceptable format of user input
- Example of using the specified command
Represented below is the sequence diagram when help XYZ is executed. For illustration purposes, XYZ refers to an acceptable command in SociaLite that has in-app guidance for users’ reference.

For the correct HelpCommand to be created and appropriate in-app guidance to be displayed, a HelpCommandParser was created to parse additional keywords provided by the user.
The acceptable keywords are: add delete edit find picture pin unpin remark and share.
Should an invalid keyword accompany help, the HelpCommandParser will create a generic HelpCommand that displays the HelpWindow dialog box.
The HelpWindow dialog box provides users with the link to our User Guide and the list of acceptable keywords (as listed above) to view in-app guidance.
Find Command
The Find command allows users to find a contact in their list by keywords. A contact’s name, tags and/or social media platforms can be specified as keywords.
Command takes inputs of the form find KEYWORDS, where KEYWORDS can include multiple spaced user inputs,
prefixed with t/ for tags, p/ for social media platforms or no prefix for names.
Find Command will update the person list under Model package, based on which contacts match the keywords, and return a CommandResult which tells how many contacts matched in the search.
Should KEYWORDS be improperly formatted or empty, a generic CommandResult with an error message will be given and Model will not be updated.
Below is the sequence diagram for an execution of find KEYWORDS, assuming KEYWORDS are a valid query string

Picture Command
The Picture command allows users to add a profile picture to their contacts. The user can enter the command picture INDEX which would open a file browser to let the user choose any .jpg or .png file to be used as the profile picture, provided INDEX is a valid index.
Represented below is the sequence diagram when picture INDEX is executed. For illustration purposes, INDEX refers to any valid index starting from 1 to the number of contacts in the displayed list.

Note that the picture command depends on the MainWindow in the UI package as it retrieves the file from a file chooser.
Command History
Command history allows users to navigate through commands that they have entered previously by pressing UP/DOWN key in the command box. It resembles the behavior of a macOS or Windows terminal. As a result, users can simply make slight edits to the previous command to rectify a typo.
Command history from all previous sessions will be stored in commandhistory.json, and loaded as a list of strings in CommandHistory class when SociaLite is launched. The command history of the current session will be added to the list of strings, and written back to the .json file upon exiting SociaLite.
If the .json file is non-existent or faulty, or if SociaLite encounters any problem reading the .json file , it will start with an empty command history.
Represented below is the sequence diagram on how command history is saved when any command is executed. For illustration purposes, CMD refers to any command (valid or invalid) that the user types in the command box, XYZ is a placeholder for the specific command name.

Documentation, logging, testing, configuration, dev-ops
Appendix: Requirements
Product scope
Target user profile:
- avid social media user
- prefers desktop apps over other types
- prefers typing to mouse interactions
- needs to manage a significant number of contacts
- wants to catch up with their contacts’ activities quickly
- wants to connect with their followers/friends on various social media platforms through an all-in-one dashboard
Value proposition:
Our product serves as an integrated dashboard for a user to retrieve the social media handles and account information of his/her contacts. This makes it seamless for the user to interact with his/her contacts instead of having to access each social media account that the contact owns.
User stories
Priorities: High (must have) - * * *, Medium (nice to have) - * *, Low (unlikely to have) - *
Core Functionalities
| Priority | As a / an … | I want to … | So that I can… |
|---|---|---|---|
* * * |
beginner user | add contacts | access my contacts’ details |
* * * |
beginner user | delete contacts | remove irrelevant entries |
* * * |
beginner user | access the social media handles of my contacts | have quicker access to my contacts’ social media pages |
* * * |
forgetful user | save my contacts’ social media handles | easily access my contact’s social media account without having to recall the exact handle |
* * * |
user | visit the social media site when I click on the handle | easily go to the social media site, without having to switch to the browser while remembering the handle |
* * |
user | browse a list of all my contacts | view all my contacts at a glance |
* |
beginner user | update contacts | modify existing social media handles and add new ones when they are created |
Guide for New Users
| Priority | As a / an … | I want to … | So that I can… |
|---|---|---|---|
* * |
new user | view the User Guide | learn how to use SociaLite comprehensively |
* * |
new user | view sample contacts when I initialise the app | try out the features without having to add actual data |
* * |
new / returning user | access in-app guidance for a specific command | (re)learn the syntax of a selected command without having to open the User Guide via a browser |
* * |
new user adopting the app for my own use | purge all data | delete sample contacts and add real data |
Organization of Contacts
| Priority | As a / an … | I want to … | So that I can… |
|---|---|---|---|
* * |
organized user | create tags to group my contacts | organize my list of contacts |
* * |
organized user | edit tags as and when required | repurpose such pre-existing tags |
* * |
organized user | query a group of contacts | have greater ease of access to my frequent contacts and efficiently contact people for similar purposes |
* |
organized user | delete tags associated with contacts | de-clutter my contact list when the category is no longer relevant |
* |
intermediate user | filter contacts based on social media platform | find out whose social media contacts I have not gotten and request it from them |
* |
user | navigate through my command history | make slight adjustments to my last command if I happen to have a typo |
Ease of Accessibility
| Priority | As a / an … | I want to … | So that I can… |
|---|---|---|---|
* * * |
user with many contacts | find a contact by name, tag or handle | easily find a contact without having to scroll through my entire contact list |
* * |
avid social media user with many connections | be redirected to my chosen contact’s social media platform | avoid initialising every social media platform and search for his/her account manually |
* |
expert user | customise the information presented to me when the app is initialised | view the social media contacts of my close friends quickly without keying in additional prompts |
* |
user | view a dashboard of significant events associated with my contact | be reminded of these dates |
* |
user | forward relevant details of an existing contact | easily share such information upon request |
Customization of Contacts
| Priority | As a / an … | I want to … | So that I can… |
|---|---|---|---|
* |
user | add a profile picture for my contacts | better recognize their appearance |
* |
user | add notes about contacts | recall specific items about my contacts |
* |
user | add dates of special occasions (birthdays/appointments) associated with my contact | view important information of my contacts |
* |
user | set reminders for special occasions associated with my contact | be alerted of these events |
Use Cases
(For all use cases below, the System is SociaLite and the Actor is the user, unless specified otherwise)
Use Case 01: Add a person
MSS
- User requests to add a new contact.
-
SociaLite adds the contact.
Use case ends.
Extensions
-
1a. User’s input does not conform with the specified format.
-
1a1. SociaLite shows an error message.
Use case resumes at step 1.
-
Use Case 02: List contacts in SociaLite
MSS
- User requests to list contacts.
-
SociaLite shows a list of all contacts.
Use case ends.
Extensions
-
2a. The list is empty.
Use case ends.
Use Case 03: Find a contact by name, tags or social media platform
MSS
- User requests to locate a specific contact by name, tags or social media platform.
-
SociaLite shows a list of contacts that matches the given criteria
Use case ends.
Extensions
-
2a. The list is empty as there are no matches found.
Use case ends.
Use Case 04: Access contact’s social media page
MSS
- User requests to list contacts (UC02) or find contact (UC03).
- SociaLite returns a list of contacts according to the UC called.
-
User requests to open the chosen contact’s social media page.
Use case ends.
Extensions
-
2a. The list is empty.
Use case ends.
-
2b. The contact does not have social media handles.
Use case ends.
Use Case 05: Edit entries in SociaLite
MSS
- User requests to list contacts (UC02) or find contact (UC03).
- SociaLite returns a list of contacts according to the UC called.
- User requests to edit the information (name, phone number, remark, tag, date, platform) of a specific contact in the list.
-
SociaLite updates the contact with the specified input.
Use case ends.
Extensions
-
2a. The list is empty.
Use case ends.
-
3a. The given index is invalid.
-
3a1. SociaLite shows an error message.
Use case resumes at step 2.
-
-
3b. User’s input does not conform with the specified format.
-
3b1. SociaLite shows an error message.
Use case resumes at step 2.
-
Use Case 06: Delete a person
MSS
- User requests to list contacts (UC02) or find contact (UC03).
- SociaLite returns a list of contacts according to the UC called.
- User requests to delete a specific contact in the list.
-
SociaLite deletes the contact.
Use case ends.
Extensions
-
2a. The list is empty.
Use case ends.
-
3a. The given index is invalid.
-
3a1. SociaLite shows an error message.
Use case resumes at step 2.
-
Use Case 07: Purge contacts stored in SociaLite
MSS
- User requests to clear all existing contacts.
-
SociaLite clears contact list data from storage.
Use case ends.
Use Case 08: Add tags for contacts
MSS
- User requests to list contacts (UC02) or find contact (UC03).
- SociaLite returns a list of contacts according to the UC called.
- User requests to add tags to a contact.
-
SociaLite updates the contact with the specified input.
Use case ends.
Extensions
-
2a. The list is empty.
Use case ends.
-
3a. The given index is invalid.
-
3a1. SociaLite shows an error message.
Use case resumes at step 2.
-
-
3b. User’s input does not conform with the specified format.
-
3b1. SociaLite shows an error message.
Use case resumes at step 2.
-
Use Case 09: Delete all tags from a contact
MSS
- User requests to list contacts (UC02) or find contact (UC03).
- SociaLite returns a list of contacts according to the UC called.
- User requests to delete all tags associated with a specific contact in the list.
-
SociaLite deletes all tags.
Use case ends.
Extensions
-
2a. The list is empty.
Use case ends.
-
3a. The given index is invalid.
-
3a1. SociaLite shows an error message.
Use case resumes at step 2.
-
-
3b. User’s input does not conform with the specified format.
-
3b1. SociaLite shows an error message.
Use case resumes at step 2.
-
Use Case 10: Add date(s) to contact
MSS
- User requests to list contacts (UC02) or find contact (UC03).
- SociaLite returns a list of contacts according to the UC called.
- User specifies the index of his desired contact, and the dates to be associated with the contact.
-
SociaLite adds the specified dates to the user’s contact entry.
Use case ends.
Extensions
-
2a. The list is empty.
Use case ends.
-
3a. The given index is invalid.
-
3a1. SociaLite shows an error message.
Use case resumes at step 2.
-
-
3b. The given date(s) do not match the valid date format.
-
3b1. SociaLite shows an error message.
Use case resumes at step 2.
-
Use Case 11: Modify profile picture for a specific contact
MSS
- User requests to list contacts (UC02) or find contact (UC03).
- SociaLite returns a list of contacts according to the UC called.
- User specifies the contact and picture to be used.
-
SociaLite adds the chosen picture to the contact’s entry.
Use case ends.
Extensions
-
2a. The list is empty.
Use case ends.
-
3a. The given index is invalid.
-
3a1. SociaLite shows an error message.
Use case resumes at step 2.
-
Use Case 12: Copy contact information of a contact
MSS
- User requests to list contacts (UC02) or find contact (UC03).
- SociaLite returns a list of contacts according to the UC called.
- User specifies the contact whose information is to be copied.
-
SociaLite copies the information to the clipboard.
Use case ends.
Extensions
-
2a. The list is empty.
Use case ends.
-
3a. The given index is invalid.
-
3a1. SociaLite shows an error message.
Use case resumes at step 2.
-
Use Case 13: Pin contact card on the top of person list
MSS
- User requests to list contacts (UC02) or find contact (UC03).
- SociaLite returns a list of contacts according to the UC called.
- User specifies contact to be pinned on the top of the list.
-
SociaLite pins the contact on the top of the list.
Use case ends.
Extensions
-
2a. The list is empty.
Use case ends.
-
3a. The given index is invalid.
-
3a1. SociaLite shows an error message.
Use case resumes at step 2.
-
-
3b. The specified contact is already pinned.
-
3b1. SociaLite shows an error message.
Use case ends.
-
Use Case 14: Unpin contact card from the top of person list
MSS
- User requests to list contacts (UC02) or find contact (UC03).
- SociaLite returns a list of contacts according to the UC called.
- User specifies contact to be unpinned from the top of the list.
-
SociaLite unpins the contact from the top of the list.
Use case ends.
Extensions
-
2a. The list is empty.
Use case ends.
-
3a. The given index is invalid.
-
3a1. SociaLite shows an error message.
Use case resumes at step 2.
-
-
3b. The specified contact is not pinned.
-
3b1. SociaLite shows an error message.
Use case ends.
-
Use Case 15: Navigate through command history
MSS
- User requests to track previous command entered.
-
SociaLite displays the command for user to edit.
Use case ends.
Extensions
-
2a. User requests to track another preceding command in the command history.
Use case resumes at step 2.
-
2b. User requests to track the next command in command history.
Use case resumes at step 2.
Use Case 16: Add remark for a specific contact
MSS
- User requests to list contacts (UC02) or find contact (UC03).
- SociaLite returns a list of contacts according to the UC called.
- User specifies a remark to be added to the specified contact’s entry.
-
SociaLite adds a remark to the specified contact’s entry.
Use case ends.
Extensions
-
2a. The list is empty.
Use case ends.
-
3a. The given index is invalid.
-
3a1. SociaLite shows an error message.
Use case resumes at step 2.
-
Use Case 17: View User Guide
MSS
- User requests to view User Guide.
-
SociaLite displays a link to User Guide and instructions to obtain in-app guidance for valid commands.
Use case ends.
Use Case 18: View in-app guidance for selected commands
MSS
- User requests to view in-app guidance for valid commands.
-
SociaLite returns an overview and quick guide of the command given as input.
Use case ends.
Extensions
-
1a. The keyword given as input is invalid.
-
1a1. SociaLite launches HelpWindow for User Guide (UC17) by default.
Use case ends.
-
Use Case 19: Exit application
MSS
- User types in command to exit application.
-
SociaLite closes.
Use case ends.
Non-Functional Requirements
- Should work on any mainstream OS as long as it has Java
11or above installed. - Should be able to hold up to 1000 persons without a noticeable sluggishness in performance for typical usage.
- Should be able to keep track of at least 1000 past commands without noticeable lag when tracking past commands.
- Should be intuitive enough for users of all technical backgrounds to operate.
- A user with above average typing speed for regular English text (i.e. not code, not system admin commands) should be able to accomplish most of the tasks faster using commands than using the mouse.
Glossary
- Mainstream OS: Windows, Linux, Unix, OS-X
- Private contact detail: A contact detail that is not meant to be shared with others
- Social Media: Various communication platforms such as Instagram, Facebook, Twitter, TikTok, Telegram
Appendix: Instructions for manual testing
Given below are instructions to test the app manually.
Launching and exiting the app
Download the latest jar file from SociaLite release page, and copy it into an empty folder that you have access to read and write.
-
Launching
-
Double-click on the
jarfile icon in your OS’ GUIExpected: the GUI for SociaLite app shows up with a set of sample contacts.
-
Locate the directory using your terminal and enter
java -jar socialite.jar.Expected: ditto.
-
-
Exiting
While SociaLite is running:
-
Click on the
Xbutton on the window (top-left for macOS, top-right for Windows).Expected: the Socialite app quits normally.
-
While SociaLite is running, type
exitin the command box of the GUI and hitEnter.Expected: ditto.
-
Adding a contact
While SociaLite is running, try out the following test cases in sequence:
-
Enter
add n/aa p/12345678in the command box.Expected: A new contact card with name “aa” and phone number “12345678” is created. This contact card will likely appear at the top, as SociaLite displays records in alphabetical order of contacts’ names.
-
Enter
add n/ab p/12345678in the command box.Expected: SociaLite shows error message “A contact with the same phone number already exists in the contact list!”.
-
Enter
add n/aain the command box.Expected: SociaLite shows error message, indicating invalid command format given. This is because name and phone fields are compulsory for the addition of contact.
-
Enter
add n/aa p/87654321in the command box.Expected: A new contact card with name “aa” and phone number “87654321” is created. SociaLite allows names to be repeated in the contact list as it uniquely identifies contacts through their phone number.
-
Enter
add n/John Appleseed p/13572468 fb/john.appleseed twitter/morethanfifteenchars.Expected: SociaLite shows error message, indicating that the Twitter handle does not follow their naming convention.
Editing a contact
Assuming you have performed all preceding test cases in order, you should have 10 contacts stored in SociaLite, with the contact card “aa” appearing at the top of the list.
-
Enter
edit 1 n/abcin the command box.Expected: the first contact card’s name changes to “abc”. After this modification, this contact card might no longer be the first in the list due to alphabetical ordering
-
Enter
edit 100 n/abcin the command box.Expected: SociaLite shows error message, indicating invalid person index provided.
-
Enter
edit 2in the command box.Expected: SociaLite shows error message, indicating at least one field to edit must be provided.
-
Enter
edit 1 fb/helloin the command box.Expected: the first contact card in SociaLite should now display a Facebook icon at the bottom, with the handle “hello”.
-
Enter
edit 1 t/tag1 t/tag2 t/tag3 t/tag4followed byedit 1 t/in the command box.Expected: the first contact card in SociaLite will be shown to have four tags, and all four tags will disappear upon entering the second command.
Deleting a contact
Assuming there are 10 contacts stored in SociaLite:
-
Enter
delete 1in the command box.Expected: the first contact card in SociaLite will be deleted. There will be 9 contacts left in SociaLite.
-
Enter
delete 100in the command box.Expected: SociaLite shows error message, indicating invalid person index provided.
-
Enter
delete 0in the command box.Expected: SociaLite shows error message, indicating index must be non-zero unsigned integer.
Finding a contact
Assuming there is a contact called “Aaron Tan” in SociaLite:
-
Enter
find aaron tanin the command box.Expected: only contact cards with the name “aaron tan” (case-insensitive) will show up in the list.
-
Enter
find a tin the command box.Expected: all contacts whose name contain two or more words, with any of the word starting with “a” and another starting with “t” (e.g. Aaron Tan, Alice Teo, Tony Ang, Terry Au) will show up in the list.
-
Enter
find atin the command box.Expected: the contact card “aaron tan” will NOT show up in the list.
-
Enter
find p/telegramin the command box.Expected: all contact cards with Telegram handles will show up in the contact list.
-
Enter
find p/instagram p/tiktokin the command box.Expected: all contact cards with both Instagram and TikTok handles will show up in the contact list.
-
Enter
find p/linkedinin the command box.Expected: SociaLite shows error message, indicating invalid platform specified.
-
Enter
find t/tag1in the command box.Expected: all contact cards with “tag1” will show up, which includes the first contact from the earlier test case.
-
Enter
find t/in the command box.Expected: Socialite shows error message, indicating tags to search for must not be empty.
Accessing social media page
To test out this feature, you can choose to add your own contact information to SociaLite with your own social media handle. For example, you can enter add n/<your name> p/<your phone number> ig/<your instagram handle>.
-
Hover your cursor over your Instagram handle in SociaLite.
Expected: the handle will turn underlined and the cursor will turn into a hand.
-
Click your mouse when it is hovering over a certain handle.
Expected: SociaLite will open your default web browser and launch your chosen social media page (e.g. your own Instagram profile).
Adding a profile picture to a contact
Assuming there are 10 contacts stored in SociaLite:
-
Enter
picture 1in the command box.Expected: a file chooser will show up for you to select your profile picture.
-
Click on
cancelbutton or pressEscbutton in your OS.Expected: you will be redirected to the SociaLite app, with error message indicating command aborted.
-
Locate a
.jpgor.pngfile of your liking and select it in the file chooser.Expected: the first contact card’s profile picture will update to be the file that you have chosen.
-
Enter
picture 100in the command box.Expected: SociaLite shows error message, indicating invalid person index provided.
Pinning/Unpinning a contact
Assuming there are 10 contacts stored in SociaLite and none of them are pinned, try out the following test cases in sequence:
-
Enter
pin 3in the command box.Expected: the third contact card in the list will be brought forward to the top of the list. The button “Pin” will change colour and its text will become “Unpin”.
-
Enter
unpin 1in the command box.Expected: the first contact card in the list (previously the third in the list) will be removed from the top of the list and return to its original position (i.e. in alphabetical order of names). The button “Unpin” will return to its original colour and its text will display “Pin”.
-
Enter
unpin 1one more time in the command box.Expected: SociaLite shows error message, indicating that the person is not pinned yet.
-
Enter
pin 2followed bypin 1in the command box.Expected: Socialite shows error message, indicating that the person has already been pinned.
-
Enter
pin 100in the command box.Expected: SociaLite shows error message, indicating invalid person index provided.
-
Navigate to the sixth contact card in the GUI and click on the “Pin” button with your mouse.
Expected: The sixth contact card in the list will be pinned to the top of the list. The button “Pin” will change colour and its text will become “Unpin”.
-
Click on the “Unpin” button of the first contact card in the list with your mouse.
Expected: same as test case number 2. The chosen contact card will be unpinned and return to its original position in the list (i.e. in alphabetical order of names). The button “Unpin” will return to its original colour and its text will display “Pin”.
Sharing a contact
Assuming there are 10 contacts stored in SociaLite:
-
Enter
share 1in the command box.Expected: SociaLite shows that the contact information has been copied to the clipboard. You may also try to paste it to text editor or Word document to verify the information.
-
Navigate to the fifth contact card in the GUI and click on the “Share” button with your mouse.
Expected: Socialite shows that the contact information of the fifth contact has been copied to the system clipboard. The “Share” button will change its text to “Copied!” for two seconds, before reverting to “Share”.
-
Enter
share 100in the command box.Expected: SociaLite shows error message, indicating invalid person index provided.
Dealing with data
You can find the data files for SociaLite in the data/ directory. You may wish to try out the following test cases in parallel:
-
Before launching SociaLite, delete
contactlist.json.Expected: Socialite will start with a set of sample contacts. Upon closing, a new
contactlist.jsonfile is created with the sample contacts. -
With SociaLite running, delete
contactlist.json.Expected: SociaLite functions as per normal. Upon closing, the correct
.jsonfile will be created by SociaLite under the same directory. -
Before launching SociaLite, open
contactlist.jsonand type in some random characters to make it an invalid.jsonfile.Expected: SociaLite will start with an empty contact list. SociaLite still functions as per normal. Upon closing, a new
contactlist.jsonfile is created with the sample contacts. If you are using terminal to open thejarfile, you will see a log message indicating that SociaLite will start with an empty contact list.